AR6121E-S

AR6300

AR6280
产品特点
华为NetEngine AR系列路由器(简称AR),是华为技术有限公司推出的集SD-WAN、路由、交换、VPN、安全、语音、MPLS等功能于一体的新一代业务路由网关设备,包含AR600、AR6100、AR6200和AR6300系列产品。
电信级的可靠性
· 提供接口板、备用主控板、电源模块、风扇模块、光模块热插拔机制,为企业提供电信级的可靠性保障。
· AR遵循电信级标准设计,为企业用户提供可靠优质的服务。
· AR提供设备防攻击机制,抵御来自网络的攻击。
· AR提供软件热补丁技术,实现设备软件在线平滑升级。
· 提供冗余的电源,在单电源故障时,设备仍可正常运行。
· 提供双主控冗余备份,在控制、转发或交换平面故障时,业务可以平滑切换到备用主控。
强大的多业务集成能力
AR具备多业务集成能力,让企业用户可以轻松地使用路由器、交换机和无线设备的各种特性,包括语音、防火墙、VPN、3G/LTE、WLAN等。
多层面的硬件扩展能力
AR提供目前业界最高的端口密度和可灵活组合的插槽,满足企业用户对于局域网、广域网和无线网的接入需求,为用户提供最经济的企业解决方案。
AR提供方便的槽位组合方式。2个SIC槽位可以合并为1个WSIC槽位,2个SIC槽位和其下方的WSIC槽位可以通过拆卸滑道合并为1个XSIC槽位。
高效的远程维护能力
AR不仅支持一站式部署,即插即用,免现场调测的维护方式,还支持对用户侧设备CPE(Customer Premises Equipment)进行远程集中管理功能,极大的降低了企业用户的维护成本,提高了维护效率。
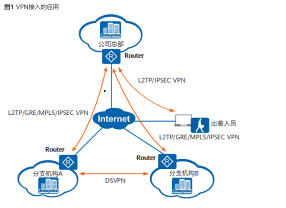
VPN接入的应用
总公司和分支机构利用Router通过Internet互联构建私有专网,建立VPN隧道来保证数据安全。
如图1所示,公司总部网络通过Router与外部网(Internet)相连,公司分支机构的局域网通过Router与外部网相连。总部与分支机构、总部与出差人员之间分别建立L2TP/GRE/MPLS/IPSec VPN隧道和L2TP/IPSec VPN隧道来保证数据的安全传输。公司分支机构和总部建立VPN隧道后,分支机构之间可以通过总部进行通信;也可以通过部署DSVPN,实现分支机构之间动态建立隧道,提升了转发性能和效率,减少了总部的资源消耗。

企业安全的应用
Router可以部署在企业内部网与外部网的连接处,保护企业内部网(包括企业内部各局域网)的信息安全。
如图1所示,企业内部网通过Router可以限制外部网用户访问企业内部网,比如禁止外部网用户访问企业的对内服务器,允许访问企业的对外服务器。企业内部的关键部门财务部、市场部各自组成一个小的局域网。如果企业内部网用户需要访问外部网,可以在进行NAT(Network Address Translation)转换之后向外部网发起访问。
Router可以通过多种方式来保护企业内部网的信息安全。比如:
· Router开启包过滤防火墙或状态检测防火墙,将企业内部网与外部网进行隔离,保护内部网免受外部非法用户的侵入。
· Router对内网用户提供NAC(Network Access Control)机制,针对不同企业员工提供不同的接入权限,保证企业的接入安全。
· 开启IPS,做到主动防护,给企业网络提供安全环境,并精确管理用户访问的网络资源。

SD-WAN解决方案分支互联接入
如图1所示,在SD-WAN解决方案中,AR600&6100&6200&6300系列作为边缘网关设备,支持MPLS专线、Internet、LTE等多种物理链路。AR600&6100&6200&6300系列集成丰富的SD-WAN特性,支持混合链路接入,业务可视可控,降低广域互联成本和提升管理运维效率。




